<< Click to Display Table of Contents >> Computer Window |
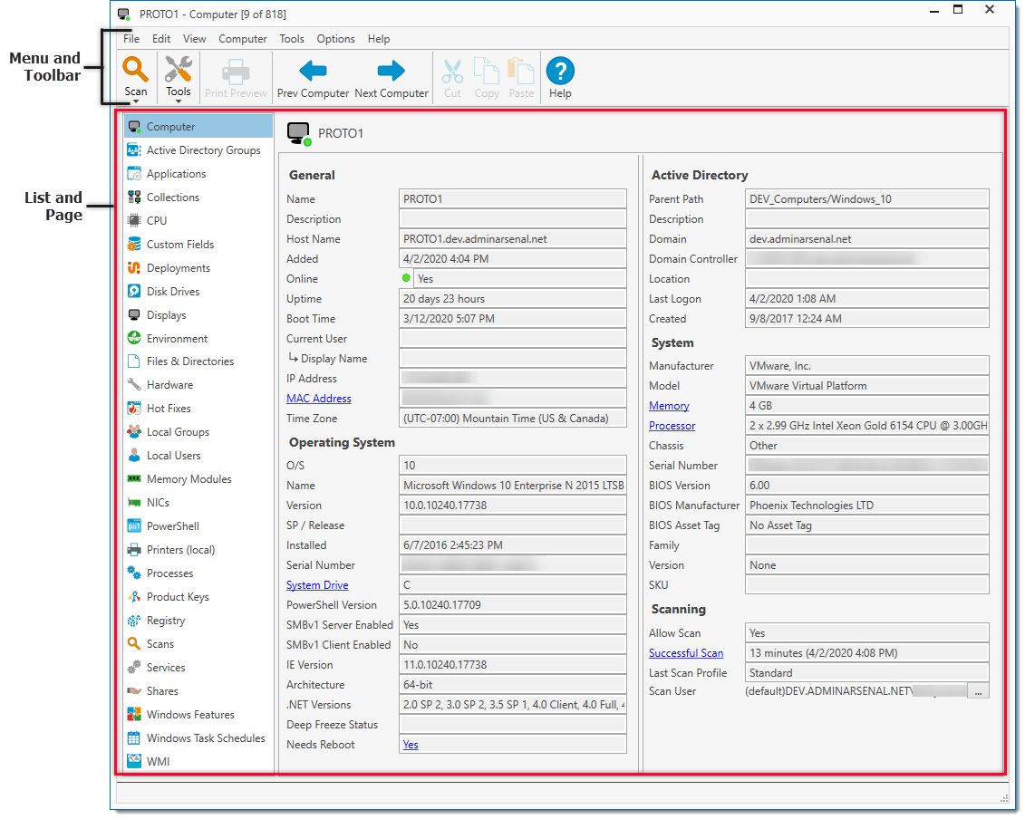
The Computer window provides access to all the inventory data for a single computer gathered from scanners. From the Computer window you can start a scan, launch PDQ Deploy and other admin tools, and preview and print page details.
The Computer window is comprised of the following components—the Menu and Toolbar, the List and Page, and the status bar that displays the scan status.

The following table provides quick reference details for each command.
Menu |
Command |
Icon |
Key Command |
Description |
|---|---|---|---|---|
File |
Print Preview |
|
Ctrl+P |
Prints what is displayed on the console. |
Save Data to File |
|
Ctrl+Alt+S |
Saves data from the active page. |
|
Preferences |
|
Ctrl+Comma |
Opens PDQ Inventory Preferences. |
|
Close |
|
Alt+W |
Closes the Computer window. |
|
Edit |
Cut |
|
Ctrl+X |
Cuts the selected item. |
Copy |
|
Ctrl+C |
Copies the selected item. |
|
Paste |
|
Ctrl+V |
Pastes the selected item. |
|
Select All/Select None |
|
Ctrl+A |
Selects or deselects all items in a list or field. |
|
View |
Pages |
|
|
Select to view a page from the list of all inventory components. For details, see Computer Window List and Page. |
Next Computer |
|
Alt+Right |
Go to the next computer in the collection. |
|
Previous Computer |
|
Alt+Left |
Go to the previous computer in the collection. |
|
Refresh |
|
F5 |
Refreshes the Computer window. |
|
Diagnose Scan Error |
|
|
Opens the More Info window for information about an error when scanning the computer. |
|
Edit Columns |
|
|
Opens the Edit Columns window to edit hidden and visible columns. |
|
Computer |
Scan Computer |
|
F6 |
Scans the computer using a prebuilt or custom scan profile. Select from all available profiles. |
|
|
Installs Microsoft .NET Framework using the file selected in Preferences > .NET Installation and scans the computer. |
||
Prioritize This Scan |
|
|
Priorities the selected scan(s) that is currently pending. |
|
Abort Scan |
|
|
Stops the selected scan in progress. |
|
Scan Profiles |
|
|
Opens the Scan Profiles page to manage scan profiles and scan schedules. |
|
New Scanner |
|
|
Select the scanner type you would like to create from the following: Files & Directories, PowerShell, Registry, or WMI. |
|
Heartbeat |
|
Ctrl+H |
Starts a heartbeat ping to the computer. |
|
Update Name in Inventory |
|
F2 |
Updates the computer name as it is displayed in Inventory; this will not update the actual computer's name. Use this to set the correct system name in Inventory if the target computer was renamed. |
|
Select Scan User |
|
Ctrl+Shift+U |
Change user credentials for scanning the computer. |
|
Allow Scan |
|
|
Enables or Disables Allow Scan. Generally used for non-Windows operating systems or computers that cannot be scanned by PDQ Inventory. |
|
Tools |
Event Viewer |
|
Ctrl+Alt+E |
Opens the Microsoft Event Viewer. |
Manage with MMC |
|
Ctrl+Alt+M |
Opens the Microsoft Management Console. |
|
PDQ Deploy |
|
Ctrl+Alt+D |
Opens the “Select PDQ Deploy Package” window within PDQ Deploy to initiate a deployment on the computer. |
|
Reboot/Shutdown |
|
Ctrl+Alt+B |
Opens the Reboot/Shutdown window for the computer. |
|
Remote Assist |
|
Ctrl+Alt+A |
Opens the Windows Remote Assistance window. |
|
Run Command |
|
Ctrl+Alt+C |
Opens the Run Command window for the computer. |
|
Remote Desktop |
|
Ctrl+Alt+R |
Opens the Windows Remote Desktop window. |
|
VNC |
|
Ctrl+Alt+V |
Opens the VNC remote control viewer. |
|
Wake |
|
Ctrl+Alt+W |
Opens the Wake-on-LAN window for the computer. |
|
Open ADMIN$ Share |
|
Ctrl+Alt+O |
Opens the ADMIN$ share on the remote computer. |
|
Customize |
|
|
Opens Tools Menu tab of the Tools page of the Main Console for customization of this menu. |
|
Options |
Network Discovery Exclusions |
|
|
Opens the Network Discovery Exclusions window to manage exclusions when adding computers using Network Discovery. |
Custom Fields |
|
|
Opens the Custom Fields window to add and import data that cannot be obtained through a scan. Data entered here will display on the Custom Fields page of the Computer Window. |
|
Credentials |
|
|
Opens the Credentials window to manage the administrative credentials used by PDQ Inventory. |
|
Variables |
|
|
Opens the Variables window to manage the Custom and System values stored by PDQ Inventory. |
|
Console Users |
|
|
Opens the Console Users window to manage the users that can access the console. |
|
Central Server |
|
|
Opens the Central Server window. In Local mode, the window will show the options for setting up Server Mode or Client Mode. Once in Server Mode or Client Mode, the window will display the settings for the selected mode. |
|
Background Service |
|
|
Opens the Background Service window to modify the settings used by the Windows service PDQInventory. |
|
Preferences |
|
Ctrl+Comma |
Opens PDQ Preferences window to customize the console. |
|
Help |
User Guide |
|
F1 |
Opens the PDQ Inventory help window. |
Getting Started Guide |
|
|
Opens the Getting Started Guide |
|
PDQ Website |
|
|
Opens the PDQ.com website. |
|
Buy Enterprise License |
|
|
Opens the PDQ.com Purchase Licenses web page. (Only visible in Free mode) |
|
Renew Subscription |
|
|
Opens the PDQ.com Existing Customer Sign In web page. (Only visible in Enterprise mode). |
|
Try PDQ Inventory Enterprise |
|
|
Opens the PDQ.com PDQ Inventory Enterprise Mode Trial web page. (Only visible in Free mode). |
|
Open Remote Repair |
|
Ctrl+Tilde |
Opens the PDQ.com Remote Repair utility. |
|
Open Elevated Command Prompt |
|
|
Opens a Command Prompt to be Run as Administrator. (Enterprise mode required to launch from within PDQ Inventory) |
|
Open Elevated PowerShell Prompt |
|
|
Opens PowerShell Prompt to be Run as Administrator. (Enterprise mode required to launch from within PDQ Inventory) |
|
Support |
|
|
Opens the different support web pages available from PDQ.com. Choose between Feedback & Support and Support Forums. Opens CPU troubleshooting. Choose between Profile Console CPU or Profile Background Service CPU. NOTE: Profiling should only be used as directed by PDQ Support. |
|
Check for Update |
|
|
Opens the Check for Update window with information and download options about available updates. |
|
Current Configuration Summary |
|
|
Opens a Notepad of select settings from Options, Preferences, and License. This file will mostly be used when seeking PDQ.com support. |
|
License |
|
|
Opens the License window. |
|
About PDQ Inventory |
|
|
Opens the About PDQ Inventory window that shows the currently installed version and license mode. |
The following table provides quick reference to the page details of each list item.
Page |
Icon |
Description |
|---|---|---|
|
Displays information about the computer under the following categories: General, Operating System, Active Directory, System, and Scanning. This information is gathered by both the Computer Details scanner and the Active Directory scanner, which are included in one or more of the following prebuilt scan profiles; Standard, Computer Info, and Applications. |
|
|
Displays Active Directory group membership. This information is gathered by the Active Directory scanner, which is included in the prebuilt scan profile; Standard. (Enterprise mode required to view this page.) |
|
|
Displays installed applications. This information is gathered by the Applications scanner, which is included in the prebuilt scan profile; Applications. Note: You can uninstall applications from this page in Enterprise mode. For details, see Uninstall. |
|
|
Displays all collections in which the computer is a member. This information is updated in real time. (Enterprise mode required to view this page.) |
|
|
Shows all CPU/Processors information. This information is gathered by the Computer Details scanner, which is included in the prebuilt scan profile; Standard. |
|
|
Lists the available custom fields. This page will remain blank until Custom Fields are configured. Click Configure Custom Fields to open the Custom Fields window to edit or add custom fields. (Enterprise mode required to view this page). |
|
|
Displays the list of PDQ deployments. (Enterprise mode is required, as well as PDQ Deploy version 7.x or later in Enterprise mode, to view this page.) |
|
|
Displays information about drives and their partitions used by the computer. This information is gathered by the Disks scanner, which is included in the prebuilt scan profile; Standard. |
|
|
Displays information about monitors used by the computer. This information is gathered by the Displays scanner, which is included in the prebuilt scan profile; Standard. |
|
|
Displays the environment variables defined for the system or any users. This information is gathered by the Environment Variables scanner, which is included in the prebuilt scan profile; Standard. |
|
|
Displays file information. This page will remain blank until the computer is scanned using a Files & Directory scan profile. This information is gathered by the Files & Directories scanner, which is custom configured for a particular scan profile using the Files & Directories scanner settings. (Enterprise mode required to view this page). |
|
|
Displays the computer’s hardware specifications. This information is gathered by the Hardware Devices scanner, which is included in the prebuilt scan profile; Standard. |
|
|
Displays information about hot fixes and other updates applied to the computer. This information is gathered by the Hot Fixes scanner, which is included in the prebuilt scan profile; Standard. |
|
|
Displays Local Group and member information. This information is gathered by the Users & Groups scanner, which is included in the prebuilt scan profile; Standard. |
|
|
Displays Local User information. This information is gathered by the Users & Groups scanner, which is included in the prebuilt scan profile; Standard. |
|
|
Displays information about installed memory. This information is gathered by the Memory Modules scanner, which is included in the prebuilt scan profile; Standard. |
|
|
Displays information about network adapters. This information is gathered by the Network Adapters scanner, which is included in the prebuilt scan profile; Standard. |
|
|
Displays information from PowerShell. This page will remain blank until the computer is scanned using a PowerShell scanner. This information is gathered by the PowerShell scanner, which is custom configured for a particular scan profile using the PowerShell scanner settings. (Enterprise mode required to view this page). |
|
|
Displays information about local printers. This information is gathered by the Printer (local) scanner, which is included in the prebuilt scan profile; Standard. |
|
|
Shows the currently running processes on the target computer. This information is gathered in real time when this page is opened. Note: You can kill a process on the computer from this page but please proceed with caution. Killing a process does not save changes and can have unexpected results. For details, see Processes page. |
|
|
View and enter data for Product keys. Click New to add a Product Key, or import key information directly from a .txt or .csv file with Import. For assistance with ways to obtain product keys, please read this Knowledge Base article. (Enterprise mode is required to view this page). |
|
|
Displays registry information. This page will remain blank until the computer is scanned using a Registry scan profile. This information is gathered by the Registry scanner, which is custom configured for a particular scan profile using the Registry scanner settings. (Enterprise mode required to view this page). |
|
|
Lists the PDQ Inventory scans that have been performed on the computer. |
|
|
Lists all the services on the computer. You can start, stop, pause, or restart services by accessing the Windows Service Control Manager remotely. This information is gathered by the Services scanner, which is included in the prebuilt scan profile; Standard. |
|
|
Displays information about network shares. This information is gathered by the Shares scanner, which is included in the prebuilt scan profile; Standard. |
|
|
Displays information about optional Windows features. This information is gathered by the Windows Features scanner, which is included in the prebuilt scan profile; Standard. |
|
|
Displays information about scheduled tasks. This information is gathered by the Windows Task Schedules scanner, which is included in the prebuilt scan profile; Standard. (Enterprise mode required to view this page). |
|
|
Displays information from WMI. This page will remain blank until the computer is scanned using a PowerShell scanner. This information is gathered by the WMI scanner, which is custom configured for a particular scan profile using the WMI scanner settings. (Enterprise mode required to view this page). |
© 2026 PDQ.com Corporation. All rights reserved.
PDQ.com is a trademark of PDQ.com Corporation. All other product and company names are the property of their respective owners.
Help Version: 20.0.5.0